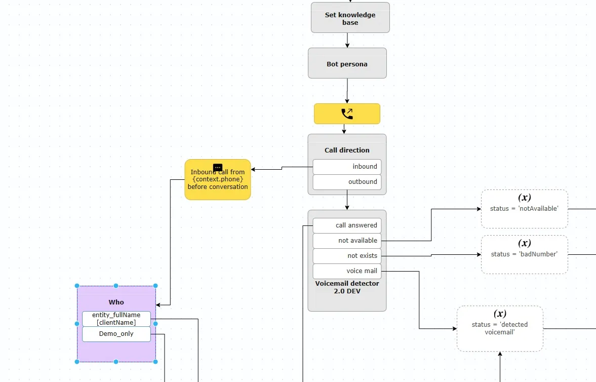
Our Voicebots tackle high call volumes, repetitive queries, and bottlenecks head-on. By automating routine interactions, we help you improve response times, reduce overheads, and elevate the overall caller experience.
- Smarter Call Flows: Route enquiries quickly, ensuring customers reach the right information or department.
- Consistent Quality: Maintain a professional tone and accurate information across every interaction.
- Cost Optimisation: Reduce dependency on large call centres for everyday, repeatable tasks.








.webp)












